3D-Win 6.8.0
Palvelimella olevat verkkolisenssin ajurit kannattaa päivittää työasemien ja palvelimen välisen sujuvan liikenteen varmistamiseksi. Ajuritiedosto haspusersetup.zip on ladattavissa 3D-Win Extranet sivun Materiaaleista Ajurit ja apuohjelmat
Muutokset 3D-Win -ohjelmiston versiossa 6.8.0.2 (28.3.2022)
Korjattu satunnainen kaatuminen viivan käännössä
Korjattu rasterikuvien Helmert-muunnos.
Kaivoviitteen materiaalin ja halkaisijan haku toimii nyt myös suoraan kaivon ominaisuuksista.
Korjattu ruutumassalaskennan alueiden maalaus.
Korjattu DGN-tekstien kulman käsittely luvussa ja kirjoituksessa.
Muutokset 3D-Win -ohjelmiston versiossa 6.8.0.1 (4.3.2022)
Korjattu perusohjeen ja maastomalliohjeen URL-linkit toimiviksi.
Korjattu ohjelman versionumero useiden eri formaattien kirjoituksessa.
Korjattu tiilitettyjen rasterikuvien toiminta Helmert-muunnoksessa.
Parannettu käännettyjen rasterikuvien reunakolmioiden värien käsittelyä.
Korjattu affiinisten rasterikuvien piirto ja jako osiin.
Korjattu system_68.dat tiedostossa oleva porakonekairauksen symboli.
Korjattu pilkun käyttö desimaalierottimena tekstiformaatissa.
Muutokset 3D-Win -ohjelmiston versiossa 6.8.0 (11.2.2022)
Yksityiskohtainen muutoslista
Edellisen version 6.7.2 muutokset
Seuraavan version 6.8.1 muutokset
Yleistä
Ohjelma on nyt Windows 11 yhteensopiva.
Tiedostojen tyhjentämisen sijasta valikoissa käytetään nyt termiä sulje.
Päivitetty Sentinel lisenssikirjastot versioon 8.3.
Päivitetty ODA Platform CAD-kirjastot versioon 2022.9.
Asennus
Uusi kooditiedosto code_68.dat
Uusi systeemikooditiedosto system_68.dat:
Lisätty koodi KAIRA:KR videoidulle kallionäytekairaukselle.
Lisätty koodit caruna_point ja caruna_line, Carunan GeoJSON kirjoitusta varten.
Uusia esimerkkitiedostoja:
Data/Model/Kohtisuora.xy.tdw kolmioiden kääntöön kohtisuoraan taiteviivaan nähden.
Data/Model/reunaviiva.xy.tdw verkon reunaviivan ulkopuolisten kolmioiden piilotukseen.
Päivitetty uusi 3D-Win_Maastomalliohje_68.pdf.
Piirto
Rasterikuvien piirto tukee nyt myös suuria kuvia. Sisäisesti kuvat jaetaan tiiliruudukkoon.
Pikselikohtainen läpinäkyvyys toimii RGBA-kuvien kanssa (TIFF, PNG, JP2).
Poistettu NoDirectDraw erikoisasetus, näytön piirto tapahtuu nyt aina DirectDrawilla.
Vanha NoPrint erikoisasetus on nyt No DirectDraw Print ja toimii yhä tulostuksen kanssa.
Lisätty Zoomausasetuksiin erikoisasetus RasterSplitLimit rasterikuvien tiiliin jakamisen raja-arvolle.
Rasterikuvien kiertämisessä reunoille syntyvät kolmiot ovat nyt läpinäkyviä.
Poistettu tuki alueiden rasterimaalukseen bmp-tiedostoilla, eivät skaalaudu järkevästi.

Tiedosto
Neliväriset rasterikuvat eivät enää lukemisen yhteydessa automaattisesti muutu 256-värisiksi.
Avaa LandXML -toiminto näyttää nyt lopuksi yhteenvedon löytyneistä virheistä ja varoituksista.
Otsikkotiedoston marginaalit voidaan nyt antaa erikseen joka reunalle (MAR 3 3 3 3)
Tiedostoelementin yhteenveto rasterikuville näyttää myös mahdollisen tiiliruudukon koon.
Muutoksia kuvatiedostoon:
Lisätty asetus kuvatiedoston luonnille ilman korkeutta.
Poistettu vanha Metafile-optio. Ei toimi DirectDraw-piirron kanssa.
Lisätty Läpinäkyvä-asetus kirjoittamaan rasterikuvat läpinäkyvällä taustalla.
Rasteritiedostojen kirjoittaminen ei enää merkkaa niitä editoiduksi.
Otsikkotiedoston LEG-määrityksessä arvo nolla jättää tyypin kokonaan pois (esim. 0/5/0 näyttää vain viivatyypit).
Hakemisto
Hiiren vieminen projektin asetusten kenttien päälle näyttää ao. kentän makron nimen.
Formaatit
Muutoksia Text-muuntimeen:
Lisätty uusi asetus jättämään kaaret alkuperäiseen keskipistemuotoon kirjoitettaessa.
Lisätty uusi asetus sallimaan pelkkien ominaisuuksien luku ilman koordinaatteja.
Uusi GeoTIFF vektorimuunnin
Muuntimella voidaan lukea GeoTIFF -tiedostoja hajapisteiksi
Voidaan käyttää esimerkiksi GeoTIFF -muotoisten korkeusmallien lukemiseen

Muutoksia LandXML-muuntimeen:
Malliin kirjoitetaan mukaan ominaisuudet area2DSurf, area3DSurf, elevMax ja elevMin.
Tiedostojen luku hakee nyt CgPoint- ja PlanFeature-kohteille oletuspintatunnuksen ylemmän tason nimestä.
Korjattu hitaus joidenkin SourceData-osion sisältävien mallien kanssa.
PlanFeature-kohteet tunnistetaan kirjoituksessa nyt mistä tahansa yksilöivästä ominaisuudesta.
PlanFeature-kohteiden koodauksen kirjoittuu nyt vain infraCoding ja proprietaryInfraCoding.
infraCoding -ominaisuudeksi kirjoitetaan pintatunnus (T1)
proprietaryInfraCoding -ominaisuudeksi kirjoitetaan lajikoodi (T3)
Muutoksia CAD-formaatteihin:
DWG- ja DXF-tiedostojen tasojen nimissä olevat \U+#### määrittelyt muutetaan normaaleiksi merkeiksi.
DWG-luvun liian suurien koordinaattien leikkaaminen ottaa huomioon asetuksissa olevat kertoimet.
PNG, TIF ja JP2 kuvat luetaan ja kirjoitetaan läpinäkyvyyden kanssa.
Tiilitetyt rasterikuvat yhdistetään ennen kirjoittamista formaatilla.
Tekla kairausformaatin nimi on nyt Infra.
Infra kairausformaatin versioksi kirjoitetaan nyt 2.5 ja LN-rivi kirjoitetaan myös referenssilinjan puuttuessa.
Lisätty uusi tiegeometriaformaatti Csv2, joka lukee pystygeometrian taitepisteinä.
Pituusleikkauksesta voidaan lukea Csv2-formaatissa pystygeometrian alkupaalu ja korkeus, pystytaitteiden paalu, korkeus ja kaaren säde. Säteen etumerkkiä ei tarvitse antaa.

Editointi
Muutoksia viivan sulkemiseen editoinnissa:
Uusi painike Suorakaide Suorakulmaistaa editoitavan viivan.
Suorakaide-painike Alt-näppäimen kanssa muuttaa viivan ympäröiväksi suorakaiteeksi.
Sulje viiva -painike Alt-näppäimen kanssa sulkee viivan pystysuoraan muuttamatta loppupisteen korkoa.
Lisätty viivan editoinnin pisteiden lisäykseen ohut apuviiva edellisestä pisteestä hiiren paikkaan.
Toiminto on oletuksena päällä. Saat toiminnon päälle/pois Ohje*/Erikoisasetukset → DrawSettings
Uusittu ominaisuuksien kopiointi:
Lisätty toleranssiasetus koordinaattiarvoilla hakuun.
Lisätty ominaisuuksien nimilista sekä hakuun että kopiointiin.
Uusi viivojen käsittely hakee ja kopioi viivojen ominaisuuksia.
Ominaisuuksien kopiointi villejä merkkejä käyttämällä
Voit esimerkiksi kopioida kaikki attribuutit joiden nimi alkaa "IM:" kirjoittamalla IM:*.
Lisätty viivan editointiin uusi kaltevuustoiminto:

Oletuksena painike laskee viivalle annetun vakiokaltevuuden pitäen aktiivisen pisteen koron paikallaan.
Shift-näppäimen kanssa interpoloi kaltevuuden viivan päätepisteiden välille.
Kaltevuus voidaan antaa suhdelukuna tai desimaalilukuna (esim. 10% kaltevuus voidaan antaa muodossa 1:10 tai 0.1).
Lisätty viivatyökaluihin ryhmätoiminto viivojen kaltevuudelle:
Oletuksena laskee viivoille annetun vakiokaltevuuden alkupisteestä lähtien.
Shift-näppäimen kanssa interpoloi kaltevuudet viivojen päätepisteiden välille.
Laskenta
Parannuksia taiteviivalaskennan ja linjalaskennan tarkkeisiin:
Mahdollisen REFGUID-ominaisuuden lisäksi tarkepisteelle tallennetaan myös REFLINE-ominaisuus.
REFLINE on taiteviivojen tapauksessa viivan numero ja tielinjan tapauksessa tiedoston nimi ilman päätettä.
Jos tarke lasketaan kairapisteelle, paaluluku ominaisuudesta CRD_A kopioidaan pisteen A-mitaksi.
Tiilitetyt rasterikuvat yhdistetään ennen koordinaatistomuunnoksia ja jaetaan takaisin tiiliin sen jälkeen.
Muutoksia geodeettiseen laskentaan:
Muutettu parametrin Taitekulma nimeksi Kaarikulma (suorien 1-2 ja 1-3 välinen kulma).
Lisätty uusi parametri Taitekulma XY (suorien 1-2 ja 2-3 vaakasuuntien erotus), sama kuin makro #BENDXY.
Lisätty uusi parametri Taitekulma XYZ (suorien 1-2 ja 2-3 avaruussuuntien erotus), sama kuin makro #BEND.
Parametreja XYZ-matka 13 ja Pystykulma voi nyt editoida.
Maastomalli
Mallin editoinnissa Minimikulma Alt-näppäimen kanssa piilottaa taiteviivojen ulkopuoliset kolmiot.
Viivojen ei tarvitse olla suljettuja (alueita), taiteviivoissa ei sallita aukkoja, muuten kaikki kolmiot voidaan piilottaa.
Hakemistosta Data/Model/reunaviiva.xy.tdw löytyy hyvä testiaineisto verkon reunaviivan ulkopuolisten kolmioiden piilotukseen.
Poikkileikkausmassalaskennan pintojen jatko sallii nyt enemmän vapaasti valittavia pintoja.
Kaksi ensimmäistä pintaa on aina listalla mukana. Muut voit valita vapaasti.
Kairaus
Parannuksia kairapisteiden A- ja B-mittojen laskentaan:
Jos kairapisteille lasketaan CRD_A- tai CRD_B-ominaisuuksia, ne kopioidaan myös pisteen A- ja B-mitoiksi.
Referenssilinjan tunnus haetaan samoin kuin tarkkeiden REFLINE ja tallennetaan kairapisteen T2-kenttään.
Lisätty KR kallionäytekairauksen luku ja kirjoitus (ei vielä diagrammin piirtoa).
Asetukset
Kooditiedostoston skaalaus Shift-näppäimen kanssa skaalaa pintalistan.
Koodien ominaisuuksilla voidaan nyt määrätä myös viivasymbolin koko ja alueviivotuksen väli.
Työkalut
Tarkista tiedosto -aputoiminto löytää ja korjaa nyt myös piilotetut hajapisteet.
Lisätty uusi aputoiminto geotiff-muotoisten korkeusrasterien luomiseen maastomalleista.
Parannuksia ECW-kuvien käsittelyyn:
Optimoitu ECW-kuvien piirtoa nopeammaksi DirectDraw-piirron kanssa.
Lisätty ECW-toimintoon asetus piirtämään ECW/JP2-kuvat verkkokarttojen päälle.
JP2-kuvat tukevat nyt läpinäkyviä alueita. ECW-kuvat eivät tue läpinäkyvyyttä.
Siirretty harvoin käytetty pistekorttitoiminto Muut-valikkoon.
Muutoksia raidenuotitukseen:
Lisätty kaarilistauksen desimaalien määrää kaarilla yhteen ja pituuksilla kolmeen.
Muutoksia verkkokarttapalveluihin:
WMTS-palvelun karttatiilien välimuisti on nyt AppData\Local\3D-System\3D-Win\Cache -hakemistossa.
Lisätty WMS- ja WMTS-palveluihin asetus haetun kuvan läpinäkyvyydelle.
Pintojen väliset tarkkeet -aputoiminto osaa nyt laskea tarkkeet muillekin kuin pinnan 9 karttapisteiile.
Uusi Xsite Manage yhteys
Toiminto testikäytössä kehitys- ja ylläpitosopimusasiakkailla.
3D-Winin yhdistäminen Xsite Manage -palveluun
Työmaiden tiedostojen selaaminen
Tiedostojen lataaminen Xsite Managesta
Tiedostojen lähettäminen Xsite Manageen
Toteumapisteiden lataaminen Xsite Managesta
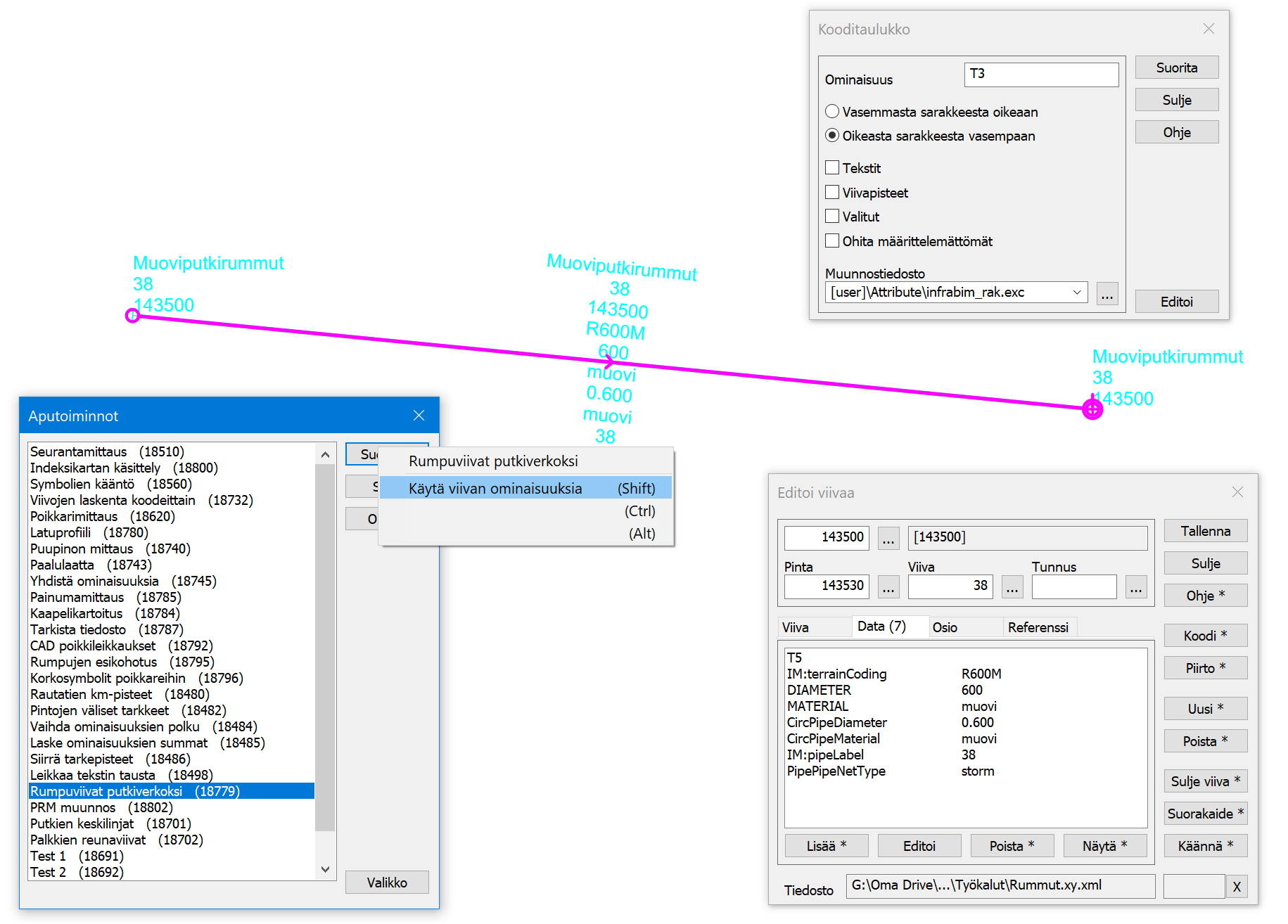
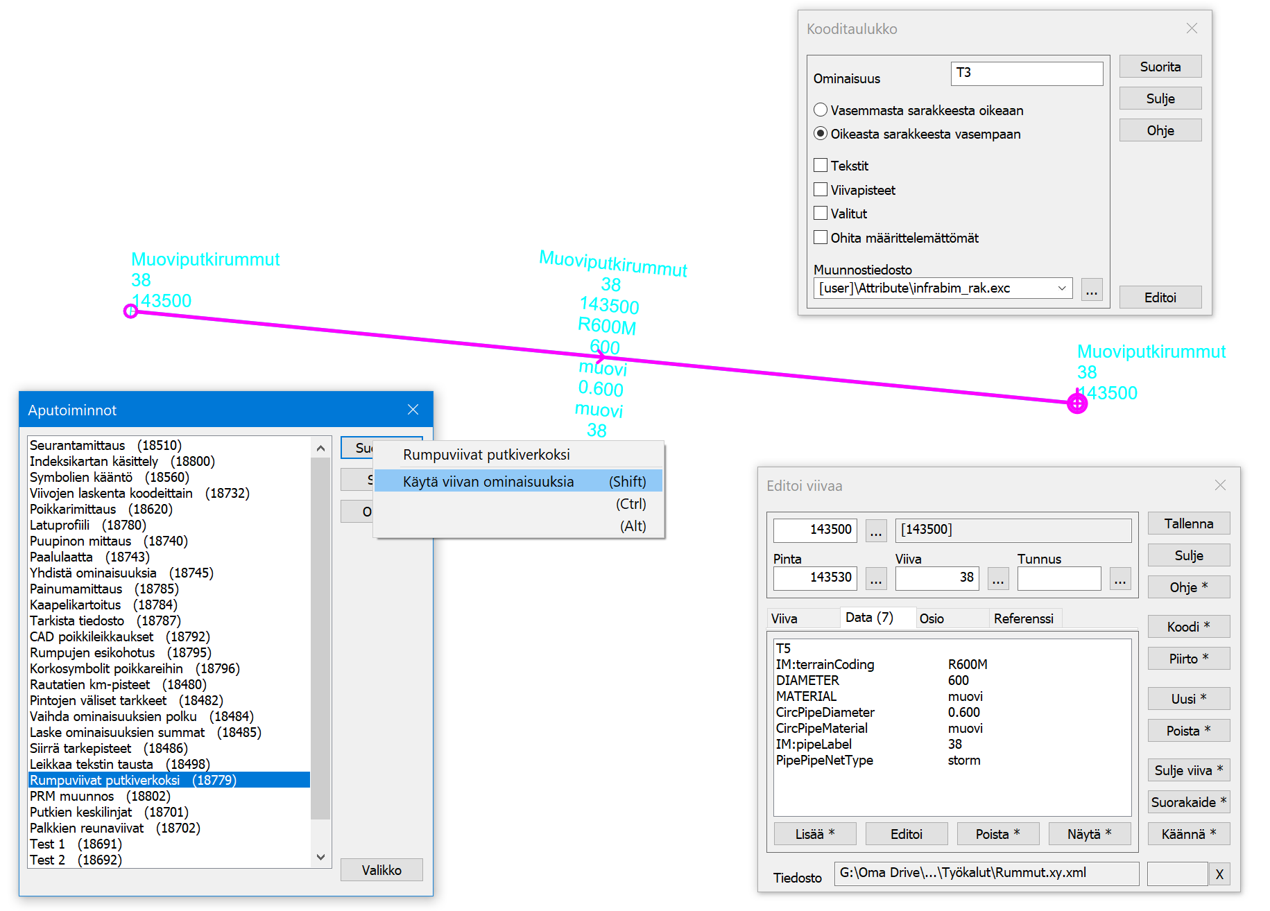
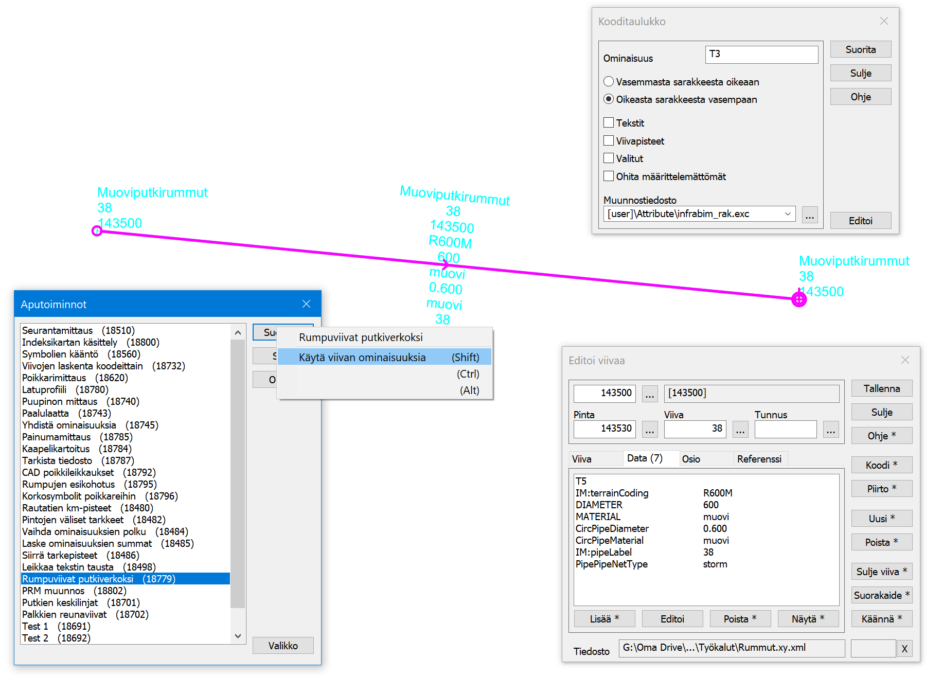
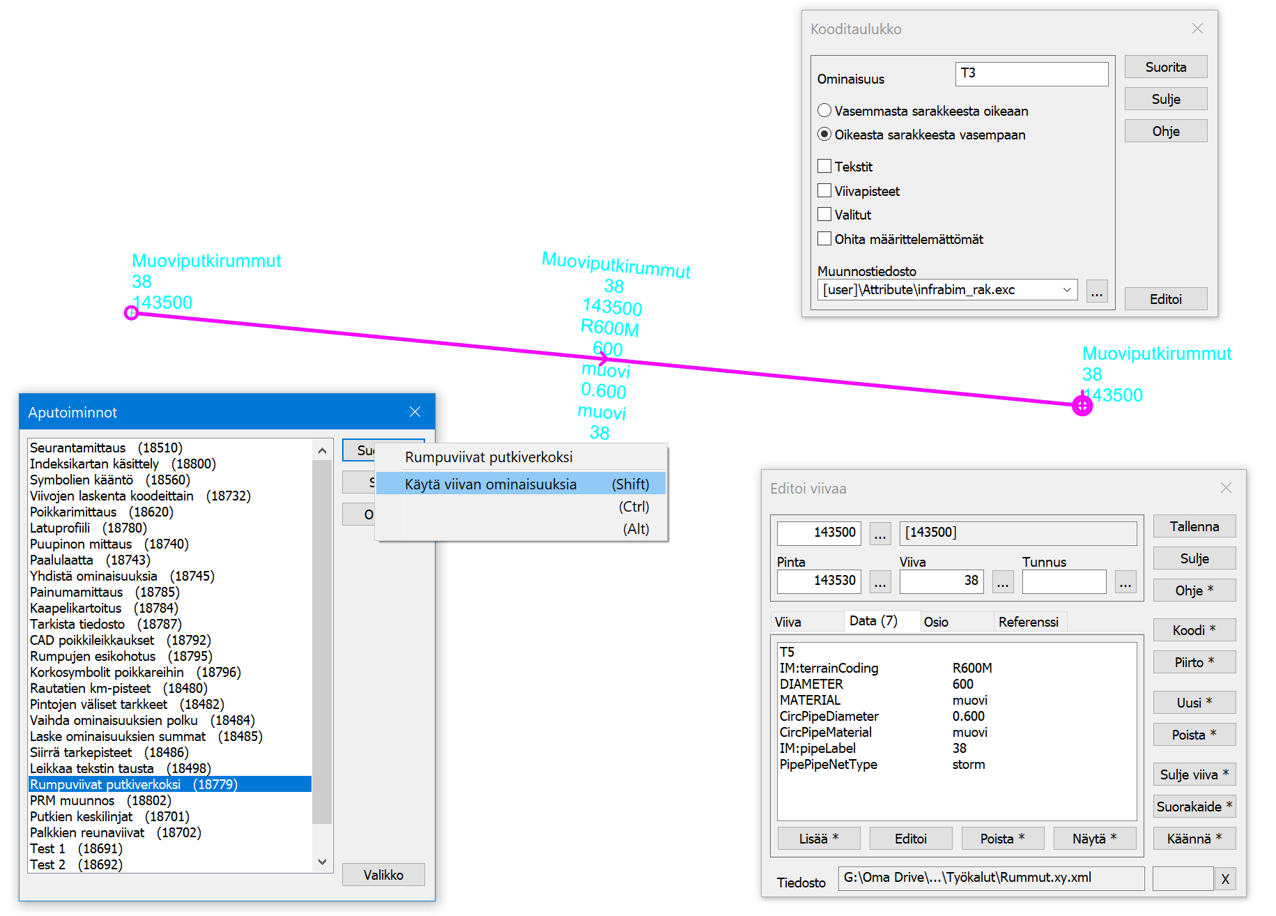
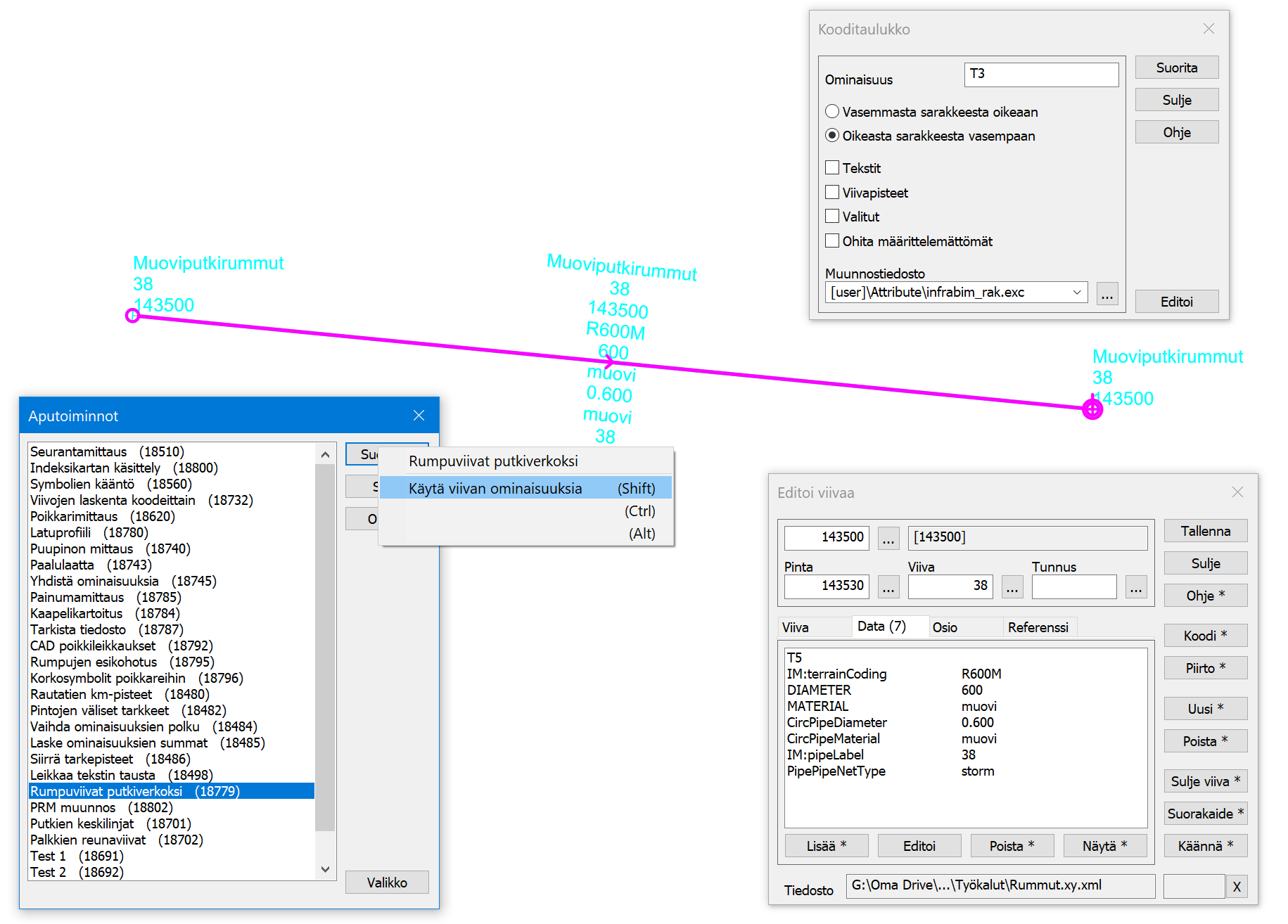
Muutoksia Rumpuviivat putkiverkoksi -aputoimintoon:
Shift-näppäimen kanssa toiminto ei kysy ominaisuuksia, vaan käyttää viivoilla jo olevia.
Numeroi kaikki luodut pisteet, jotta automaattinen numerointi ei sotke putkiverkon linkityksiä.
Syntyneen tulostiedoston voi kirjoittaa InfraModel-määrittelyn mukaisena putkiverkkona LandXML-muuntimella.
Ikkuna
Poikkileikkausikkuna osaa nyt näyttää raidegeometrioiden kilometripaalut:
Vaatii uuden laskentalinjan tekemisen, jotta paalu siirtyy geometriasta poikkileikkaukseen.